| 일 | 월 | 화 | 수 | 목 | 금 | 토 |
|---|---|---|---|---|---|---|
| 1 | 2 | 3 | ||||
| 4 | 5 | 6 | 7 | 8 | 9 | 10 |
| 11 | 12 | 13 | 14 | 15 | 16 | 17 |
| 18 | 19 | 20 | 21 | 22 | 23 | 24 |
| 25 | 26 | 27 | 28 | 29 | 30 | 31 |
- node
- xcode
- VirtualBox
- PYTHON
- fastapi
- localserver
- TensorFlow
- 오블완
- 리눅스
- ReactNative
- webpack
- Android
- 맥
- androidstudio
- centos
- 티스토리챌린지
- react
- Chrome
- unittest
- linux
- IOS
- pydantic
- 개발
- MachineLearning
- vsCode
- build
- 센토스
- MAC
- 네트워크
- Today
- Total
로메오의 블로그
ComfyUI AnimateDiff 본문

https://github.com/Kosinkadink/ComfyUI-AnimateDiff-Evolved
위 사이트에서 마음에 드는 영상의 노드 이미지를 다른 이름으로 저장합니다.

다운로드한 이미지를 Comfy에 드래드 합니다.
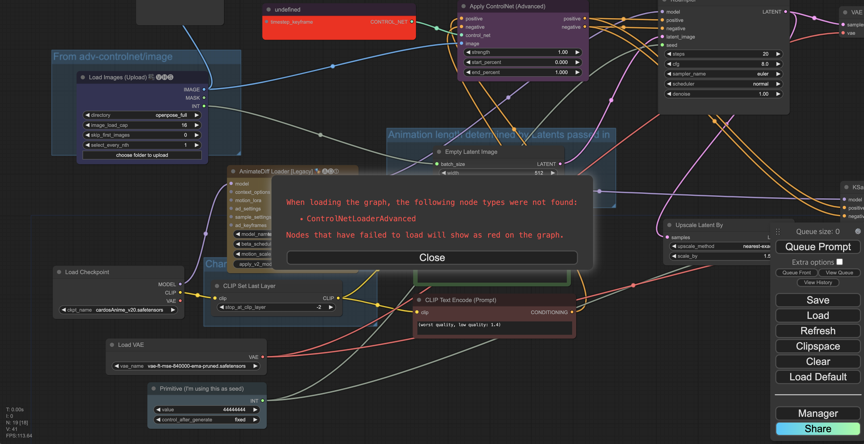
깨진 노드들이 빨갛게 표시됩니다.
Manager를 엽니다.

Install Missing Custom Nodes를 클릭합니다.

누락된 노드를 모두 선택하고 Install 합니다.


$ python3 main.py
서버를 다시 시작합니다.

브라우저를 새로고침 하면 모든 노드가 정상적으로 표시됩니다.

mm_sd_v15_v2.ckpt을 설치합니다.

Manager에서 Install Models를 누릅니다.

검색해서 설치합니다.
인증 문제로 설치가 안되면 아래 포스트 참조
https://romeoh.tistory.com/482

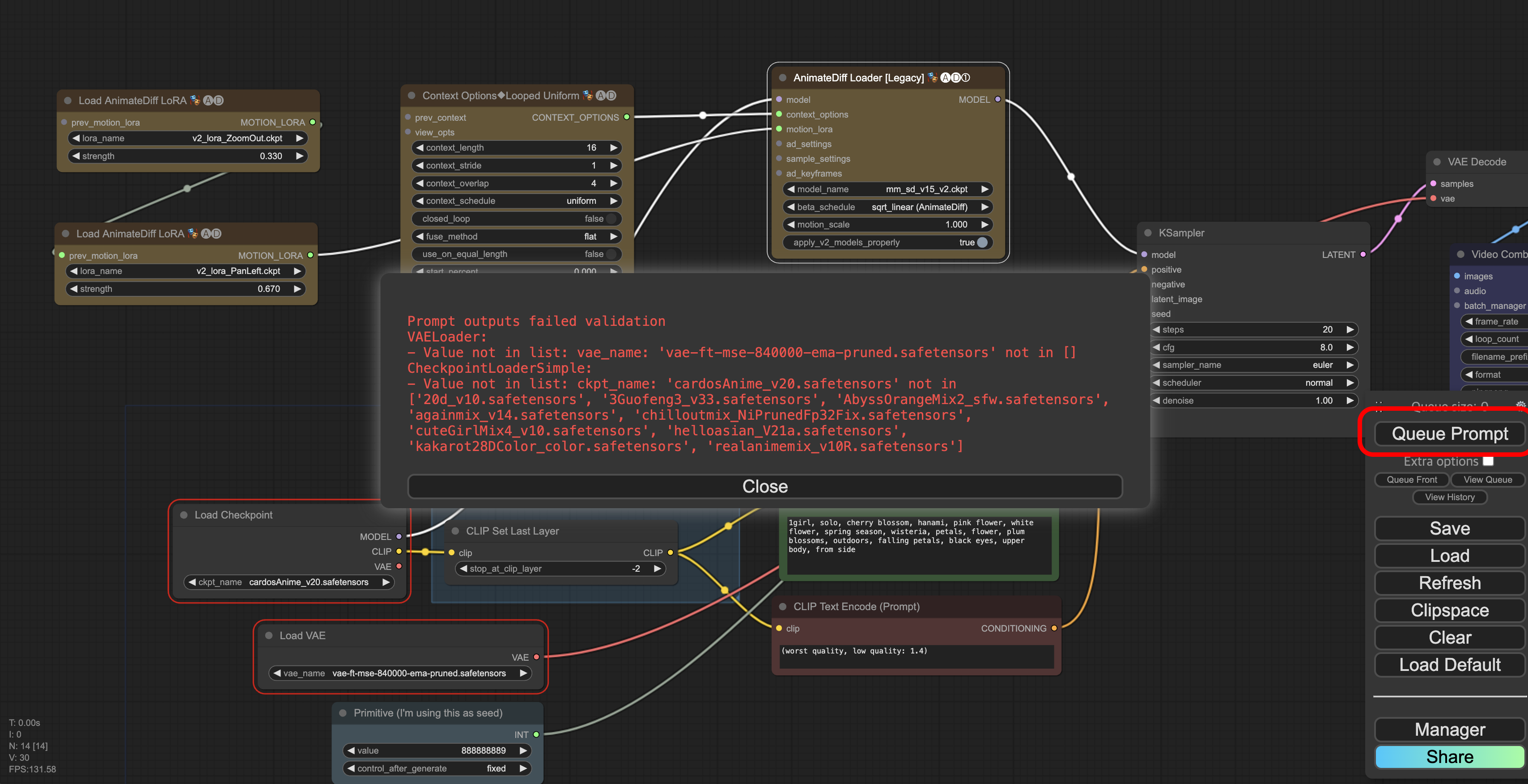
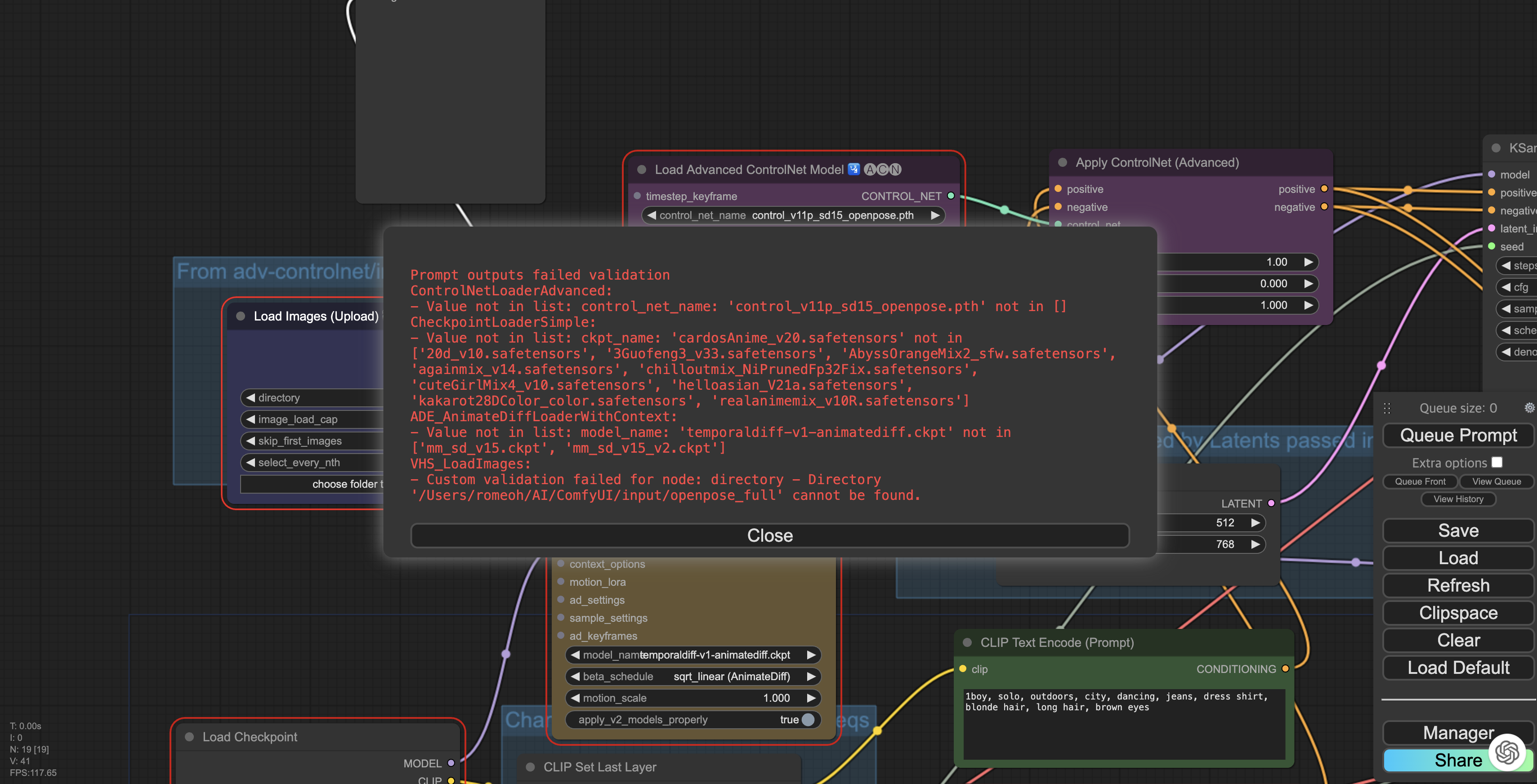
Queue Prompt를 눌러 빠진 부분을 확인 합니다.

VAE를 설치하고, checkpoint는 가지고 있는것으로 변경합니다.


Lora도 오류나면 설치해줍니다.


ComfyUI > output에서 파일을 확인 할 수 있습니다.
ControlNet 사용하기

https://github.com/Kosinkadink/ComfyUI-AnimateDiff-Evolved
Controlnet 부분까지 스크롤을 쭉 내립니다.

노드를 다른 이름으로 저장합니다.

ComfyUI에 드래그 드롭합니다.
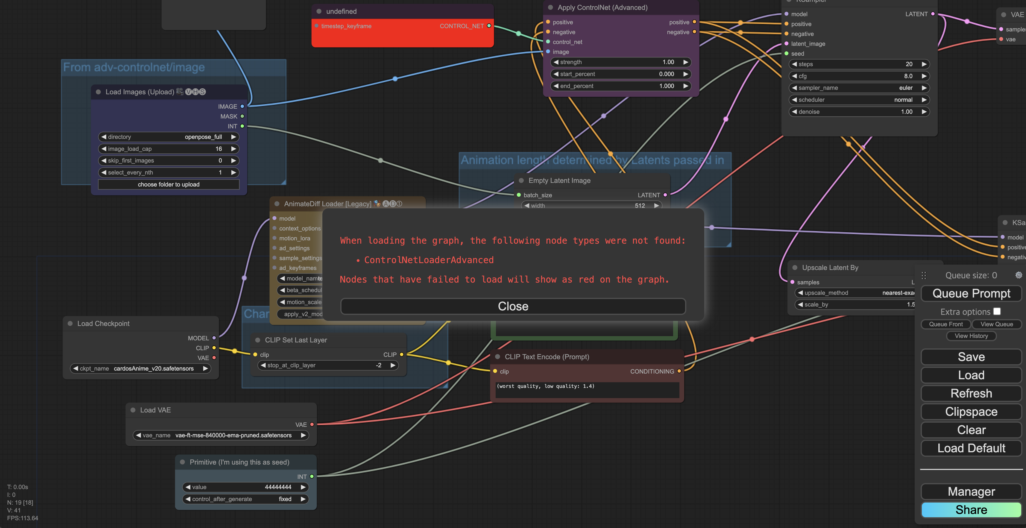
ControlNetLoaderAdvanced가 없다고 오류납니다.

Manager > Install Missing Custom Nodes에서 누락된 노드를 설치합니다.

서버를 재구동하고 브라우저를 새로고침합니다.

Queue Prompt해서 빠진 모델들을 확인 합니다.
control_v11p_sd15_openpose
temporaldiff-v1-animatediff
위 두개는 Install Models에서 검색해서 설치합니다.

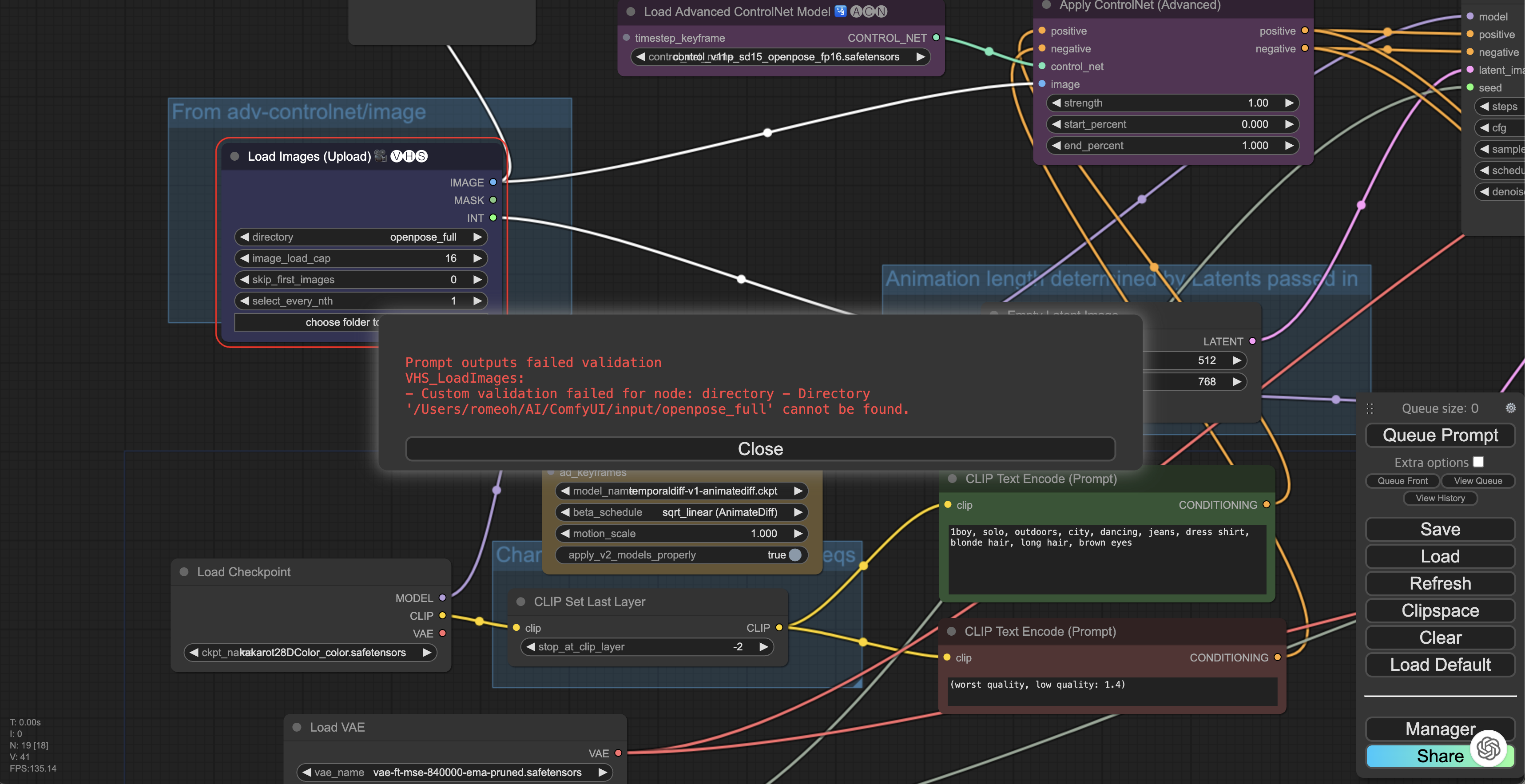
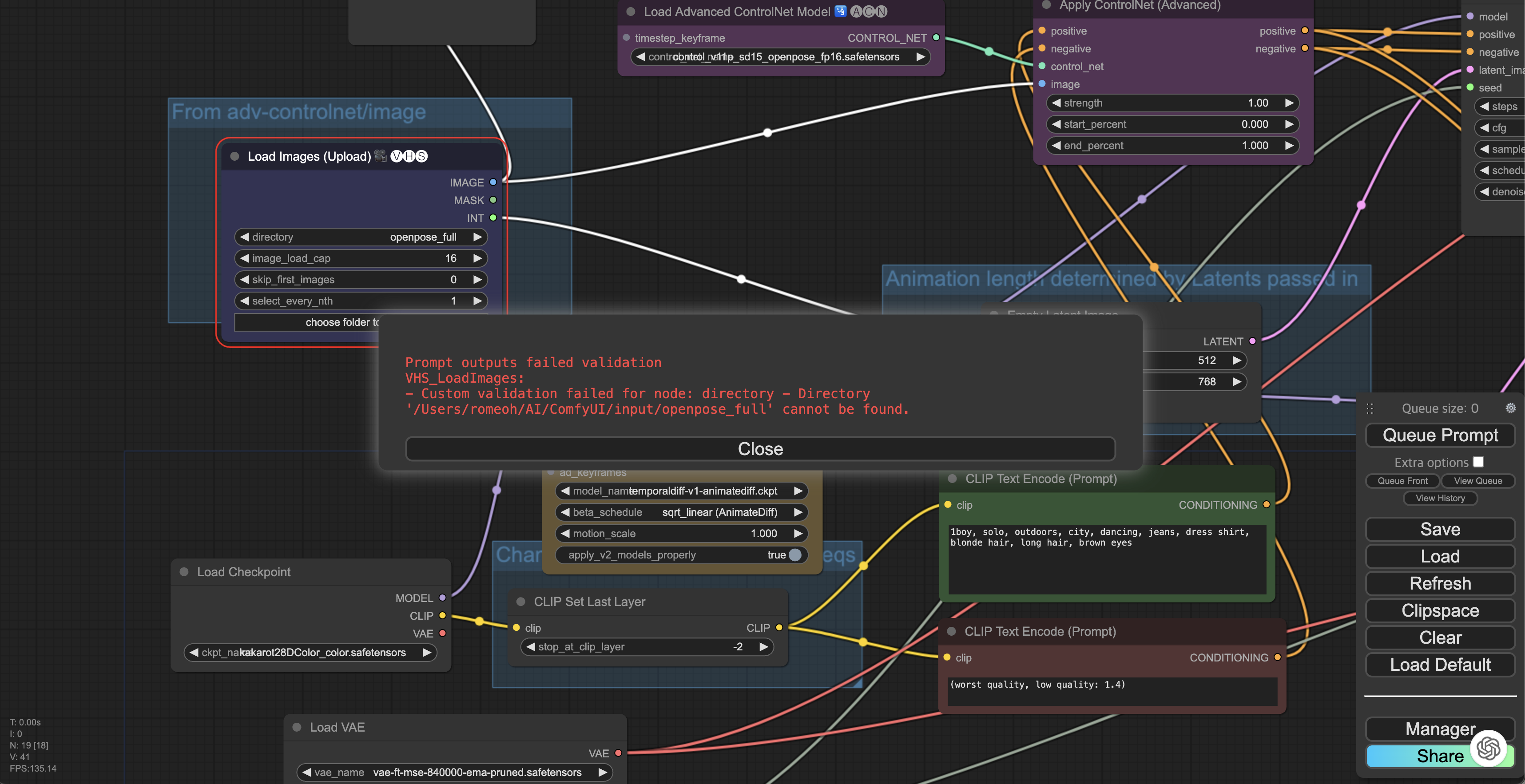
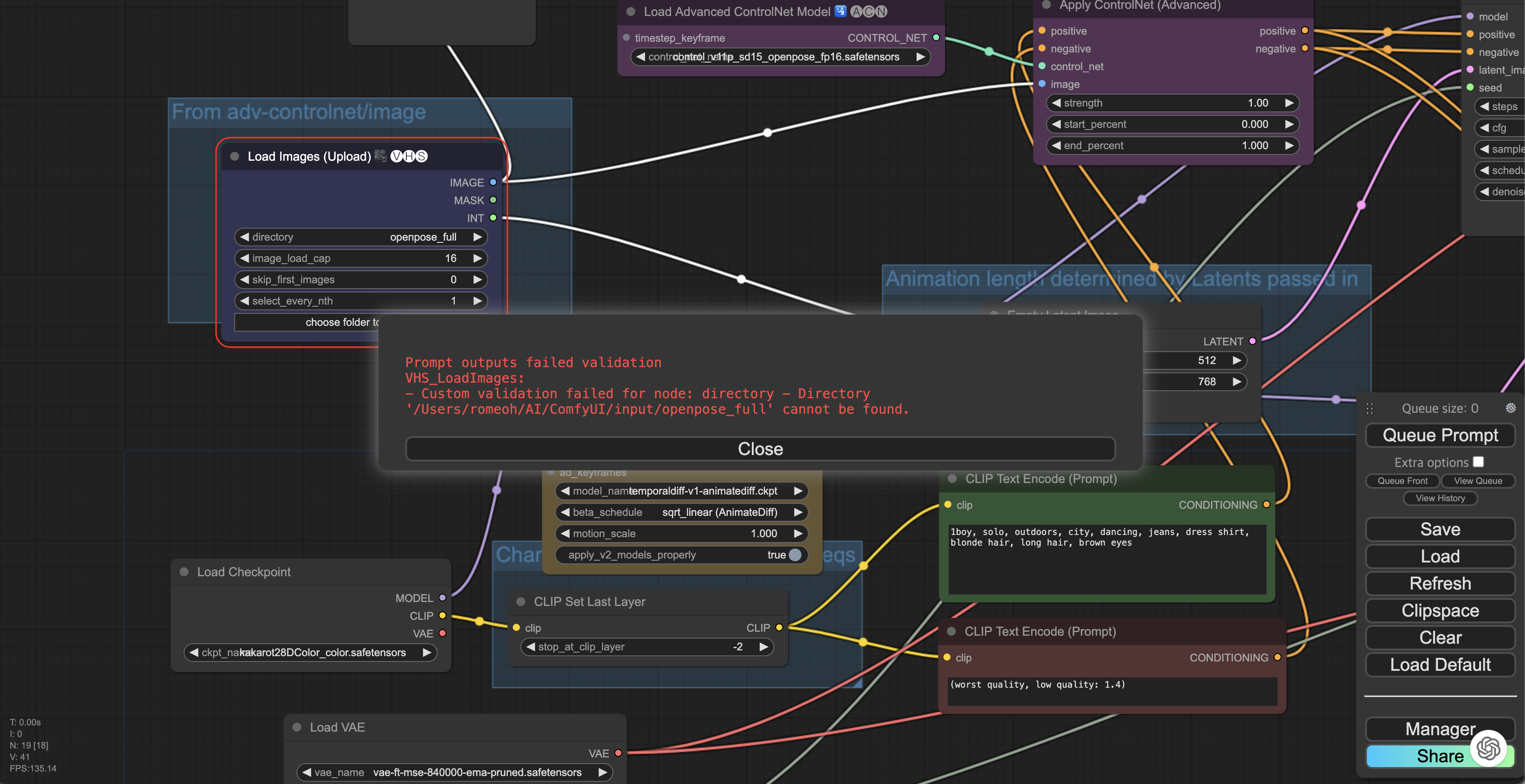
openpose_full은 여전히 오류가 납니다.

Manager > Install Custom Nodes에서 Controlnet을 검색해서 설치합니다.
서버를 재구동합니다.

화면을 더블클릭해서 load video를 추가합니다.

openPose Pose를 추가합니다.

load images의 커넥트를 모두 끊습니다.

위와 같이 연결합니다.

뭔가 제한이 걸려있는거 같은데, 나중에 다시..ㅋㅋ
https://www.youtube.com/watch?v=WHxIrY2wLQE
'AI & Stable Diffusion' 카테고리의 다른 글
| Stable Diffusion WebUI - Google Colab (0) | 2024.02.11 |
|---|---|
| Image Upscale (0) | 2024.02.09 |
| Photoshop - Generative Fill - 생성형 채우기 (0) | 2024.01.28 |
| ComfyUI Load LoRA (0) | 2023.12.26 |
| ComfyUI IMG to IMG (0) | 2023.12.26 |