| 일 | 월 | 화 | 수 | 목 | 금 | 토 |
|---|---|---|---|---|---|---|
| 1 | 2 | 3 | ||||
| 4 | 5 | 6 | 7 | 8 | 9 | 10 |
| 11 | 12 | 13 | 14 | 15 | 16 | 17 |
| 18 | 19 | 20 | 21 | 22 | 23 | 24 |
| 25 | 26 | 27 | 28 | 29 | 30 | 31 |
- VirtualBox
- xcode
- react
- MachineLearning
- build
- ReactNative
- linux
- fastapi
- vsCode
- IOS
- unittest
- centos
- 리눅스
- androidstudio
- 네트워크
- PYTHON
- 오블완
- Chrome
- MAC
- 센토스
- localserver
- Android
- TensorFlow
- 개발
- pydantic
- webpack
- node
- 맥
- 티스토리챌린지
- Today
- Total
로메오의 블로그
ComfyUI 이미지 생성하기 본문
Checkpoint 생성

화면을 Clear 하고
빈화면에서 마우스 오른쪽을 누릅니다.
Add Node > loaders > Load Checkpoint

화면을 더블클릭해서 ClipTextEncode (Prompt)를 선택합니다.

생성된 Prompt를 Checkpoint Clip과 연결합니다.
command + c > command + shift + v
해서 노드가 연결된 상태로 복사 할 수 있습니다.

마우스 오른쪽 버튼 > Title을 선택합니다.
위 Prompt는 Positive로 이름 바꿉니다.
아래는 Negative로 이름을 바꿉니다.

색상도 적당히 바꿀수 있습니다.
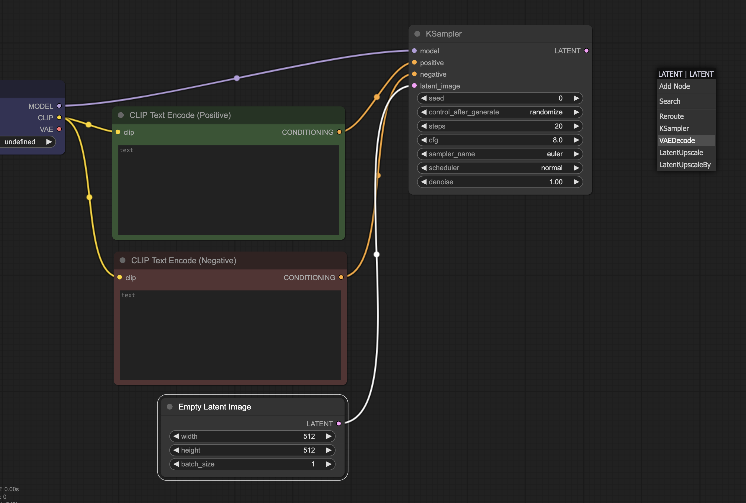
화면을 더블클릭해서 KSampler를 선택합니다.
색상 파렛트 역할을 합니다.

위와같이 각 노드를 연결합니다.
KSampler의 latent_image의 연결 도움말을 얻으려면 노드를 바닥으로 드래그하면 연결 가능한 노드 목록을 확인 할 수 있습니다.
그중에 Empty Latent Image를 눌러 생성합니다.
이미지가 생성되는 곳입니다.

Empty Latent Image는 512 * 512로 생성되어 있습니다.
다시 KSampler의 Latent를 바닥으로 드래그 해서 VAEDecode를 생성합니다.
RGB 이미지로 디코딩하는 역할을 합니다.

VAE Decode의 VAE와 Checkpoint의 VAE를 연결합니다.
마지막으로 VAE Decode 의 Image 노드를 바닥에 떨어뜨려 Save Image를 생성합니다.

KSampler 설정값을 그림처럼 수정합니다.
Sampler name : dpmpp_2m_sde_gpu
scheduler : karras
denoise: 0.5
Positive: masterpiece. best quality. cute cat
Negative: low resolution. low quality
stable-diffusion 모델 공유하기
ComfyUI/models/checkpoints는 ComfyUI 모델 폴더입니다.
stable-diffusion이 설치되어 있다면 stable-diffusion의 모델 폴더를 공유 할 수 있습니다.
https://romeoh.tistory.com/458
ComfyUI/extra_model_paths.yaml.example
파일 이름을 extra_model_paths.yaml 으로 변경합니다.

base_path를 stable-diffusion 경로로 변경합니다.

저장하고 서버를 재구동합니다.

모델이 연결되었습니다.

Model을 선택하고 Queue Prompt를 눌러 이미지를 생성해봅니다.
KSampler Advanced 추가하기
이미지 퀄리티를 올리기 위하여 KSampler Advanced를 추가해봅니다.

화면을 더블클릭하고 KSamplerAdvanced를 추가합니다.

KSampler Advanced의 Model과 Positive, Negative 노드를 연결합니다.
Latent를 VAE Decode samples로 연결합니다.
그러면 기존의 KSampler의 Latent 노드는 끊어집니다.

바닥을 더블클릭해서 LatentUpscaleby 노드를 추가합니다. (배율로 키워줌)

Upscale Latent by의 Latent는 KSampler Advanced latent_image에 연결하고
samples는 KSampler Latent에 연결합니다.
속성값을 노드로 변경하기

KSampler와 KSampler Advanced에 중복되는 속성값을 노드로 변경해서 연결시켜봅니다.
KSampler Advanced에서 마우스 오른쪽키를 누르고 Convert noise_seed to input을 선택합니다.

noise_seed가 노드로 변경되었습니다.
KSampler에서도 convert seed to input을 눌러 노드로 변경합니다.

Add Node > utils > Primitive를 선택합니다.

Primitive INT를 각 노드에 연결해서 값을 공유할 수 있습니다.
이미지 생성하기
positive: masterpiece. best quality. 1 girl. crop top. shorts. photorealistic
negative: low resolution. low quality. bad ataomy
Queue Prompt를 실행합니다.

'AI & Stable Diffusion' 카테고리의 다른 글
| ComfyUI Load LoRA (0) | 2023.12.26 |
|---|---|
| ComfyUI IMG to IMG (0) | 2023.12.26 |
| ComfyUI 설치 - Mac (0) | 2023.12.25 |
| Stable Diffusion XL [Google Colab] (0) | 2023.12.24 |
| Stable Diffusion WebUI 설치하기 [MacOS M2] (0) | 2023.04.05 |