반응형
Notice
Recent Posts
Recent Comments
Link
| 일 | 월 | 화 | 수 | 목 | 금 | 토 |
|---|---|---|---|---|---|---|
| 1 | 2 | 3 | ||||
| 4 | 5 | 6 | 7 | 8 | 9 | 10 |
| 11 | 12 | 13 | 14 | 15 | 16 | 17 |
| 18 | 19 | 20 | 21 | 22 | 23 | 24 |
| 25 | 26 | 27 | 28 | 29 | 30 | 31 |
Tags
- ReactNative
- MachineLearning
- 티스토리챌린지
- 오블완
- xcode
- unittest
- 개발
- MAC
- IOS
- webpack
- TensorFlow
- PYTHON
- localserver
- 네트워크
- build
- 맥
- centos
- Chrome
- react
- fastapi
- linux
- 센토스
- androidstudio
- node
- 리눅스
- vsCode
- VirtualBox
- Android
- pydantic
Archives
- Today
- Total
로메오의 블로그
ComfyUI 설치 - Mac 본문
반응형

$ pwd
/Users/romeoh
$ mkdir AI
$ cd AI
Terminal을 실행해서 ~/AI 폴더를 생성합니다.
Homebrew 설치

설치 명령을 복사해서 AI 폴더에서 실행합니다.
## Homebrew 설치 명령어
$ /bin/bash -c "$(curl -fsSL https://raw.githubusercontent.com/Homebrew/install/HEAD/install.sh)"
## Homebrew 삭제 명령어
$ /bin/bash -c "$(curl -fsSL https://raw.githubusercontent.com/Homebrew/install/master/uninstall.sh)"


설치가 완료되면 확인을 할수있습니다.
$ brew doctor
Your system is ready to brew.
Python3 버전확인
$ python3 --version
Python 3.11.2

3.11 이상이 설치되어야 합니다.
3.11 이하일 경우 버전을 업데이트 합니다.
$ brew install python@3.11
pip3 setuptools 설치
$ pip3 install --upgrade pip setuptools

Pytorch 설치
https://pytorch.org/get-started/locally/#macos-version

명령어를 실행합니다.

Comfy UI 설치
https://github.com/comfyanonymous/ComfyUI

Git 주소를 복사합니다.

AI 폴더에 clone 합니다.
$ git clone https://github.com/comfyanonymous/ComfyUI.git


ComfyUI/requirements.txt 파일에 필요한 내용을 확인 할수 있습니다.
pip3로 설치합니다.
$ cd ComfyUI
$ pip3 install -r requirements.txt

ComfyUI 실행
$ python3 main.py


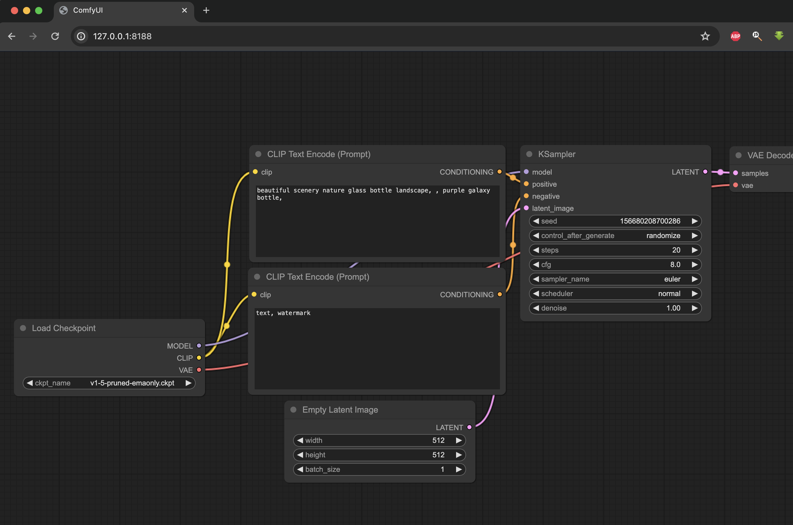
http://127.0.0.1:8188 에서 Comfy UI를 확인 할 수 있습니다.
ComfyUI Manager 확장 프로그램 설치

https://github.com/ltdrdata/ComfyUI-Manager
사이트에서 주소를 복사합니다.
$ cd custom_nodes
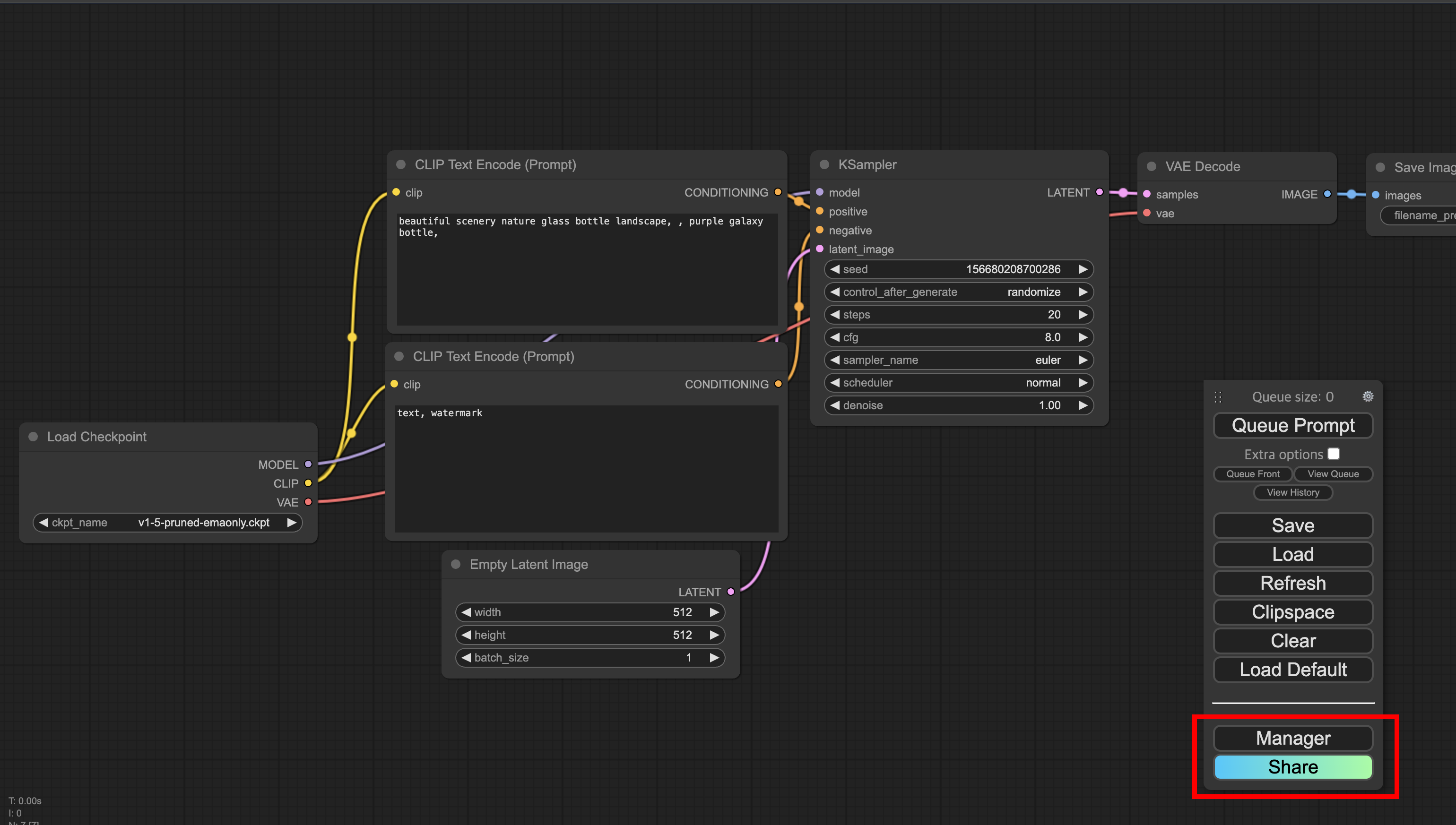
$ git clone https://github.com/ltdrdata/ComfyUI-Manager.git
custom_nodes 폴더로 이동해서 clone 합니다.

다시 서버를 실행합니다.

Manager 버튼이 보이면 성공입니다.
반응형
'AI & Stable Diffusion' 카테고리의 다른 글
| ComfyUI IMG to IMG (0) | 2023.12.26 |
|---|---|
| ComfyUI 이미지 생성하기 (0) | 2023.12.25 |
| Stable Diffusion XL [Google Colab] (0) | 2023.12.24 |
| Stable Diffusion WebUI 설치하기 [MacOS M2] (0) | 2023.04.05 |
| 말하는 AI 아바타 만들기 - ChatGPT, Vrew, Midjourney, D-ID (0) | 2023.03.13 |
Comments